This toolkit provides an overview of Query HIE to assist providers in adopting this Health Information Exchange (HIE) method, which leverages the Query-based Exchange method to improve health care. The content was developed with input from the 2019 Query HIE Learning Collaborative.
Query HIE Workflows
This tab presents workflow process maps and best practices for incorporating Query HIE functionality into the clinical and administrative processes. This content has been developed through the 2019 Query HIE Learning Collaborative.
For training in Process Mapping, attend our Change Management and Process Improvement Workshop presented in collaboration with MeHI, the Massachusetts eHealth Institute, and/or review MeHI's Process Improvement Toolkit, which includes an overview of how process mapping works.
| Process Map | Description | ||
|---|---|---|---|
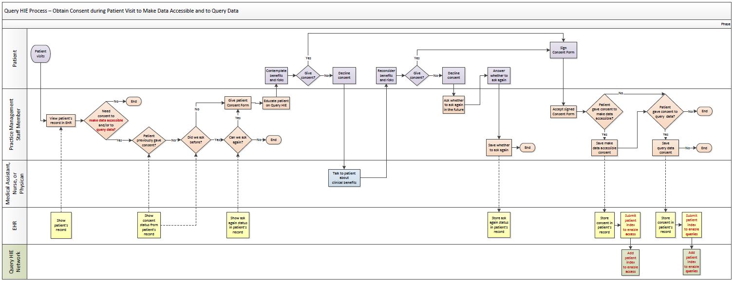
| Obtain Consent during Patient Visit to Make Patient Data Accessible and to Query Data | |||
|
This map depicts the process to ask patients for consent to:
|
|||
| PDF Map | Visio Map | ||
| Manual Query and Retrieve during Patient Visit | |||
|
This map represents a process where the provider's practice management staff manually queries the Query HIE network for information on the patient. The provider subsequently manually retrieves and reconciles the data obtained via Query HIE at the start of the patient visit. |
|||
| PDF Map | Visio Map | ||
| Automated Daily Query with Manual Retrieve during Patient Visit | |||
|
This map shows a process where the provider's EHR automatically queries the Query HIE Network in the morning to gather information on patients scheduled to visit that day. The provider subsequently manually retrieves and reconciles the data obtained via Query HIE at the start of the patient visit. For patients who did not yet provide consent to query, the staff can use the manual query process listed above. |
|||
| PDF Map | Visio Map | ||
Scenario Assumptions
The following scenario assumptions were made before the process maps were created:
- The EHR has been configured and the Query HIE functionality is available.
- The EHR is setup to require consent for both sides, i.e. making data accessible, and making a query.
- Consent for both sides can be captured in the EHR.
- Consent is based on the Opt-In approach for both sides.
- Consent for making data accessible and making a query is requested via a single Consent Form.
- The patients are established patients, so additional workflow activities may be required for new patients.
- The patient appointments have already been scheduled, so the maps don't address scheduling the appointments.
- The granularity of consent, i.e. the restrictions or limitations on what can be shared,
is captured in the Consent Form and saved accordingly, which is not shown in the map.
Factors That May Require Adaptations To These Workflows
- Does HIPAA allow for an Opt-Out approach for making data accessible and/or making a query?
- How to address consent regarding 42 CFR, HIV, genetic testing?
- How to capture electronic versus paper signature on the consent form?
Word of Caution
The value of process mapping comes mainly from the discussion of the team's own processes. Be careful not to force other people's processes on your team. Process maps created by one team rarely apply to other teams. Significant adaptation may be required to accommodate differences in business scope and objectives, management style, team makeup, patient base, and other factors.







